How to Sync Reimbursements for Ramp to Sage 100
Sage 100 User Guide: Syncing Reimbursements for Ramp to Sage 100 with AnyWare Apps Integration
Keeping reimbursements organized and accurately reflected in your accounting system is easier than ever with RAMP and Sage 100. In this guide, we’ll walk through how to sync a reimbursement from RAMP into Sage 100 using the AnyWare Apps connector.
Step 1: Review the Reimbursement in RAMP
Start in RAMP by navigating to Accounting → Reimbursements:
1. Locate the reimbursement that needs review — in this example, $850.
2. Click on the reimbursement to review the details.

3. Ensure the Accounting Category is filled out correctly.
4. Mark the reimbursement as Ready for Sync.

5. Confirm it appears in the Ready to Sync section of RAMP.

Step 2: Sync the Reimbursement to Sage 100
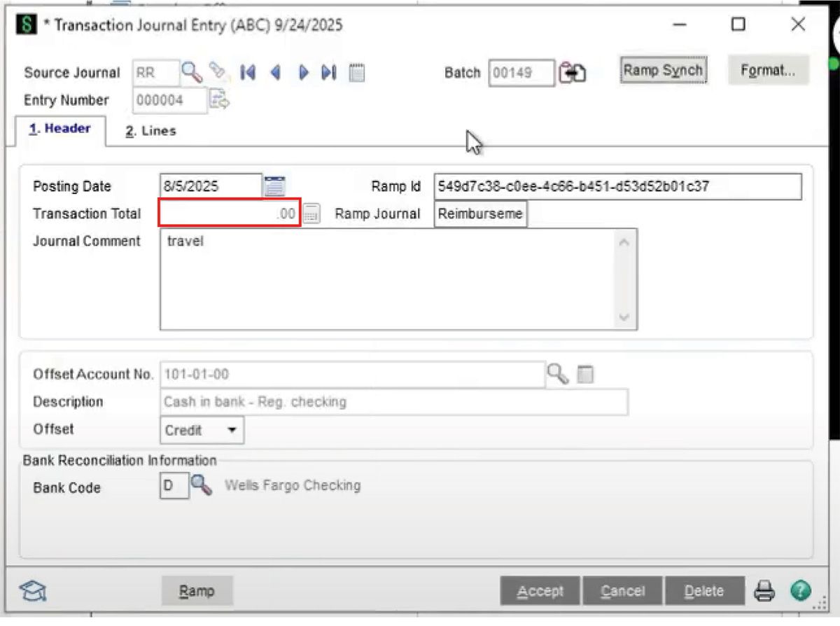
Switch over to Sage 100 → General Ledger → Transaction Journal Entry:

1. Trigger the RAMP Sync to pull the reimbursement into Sage 100.
- The integration automatically syncs on a regular schedule.
- If immediate syncing is needed, you can trigger a manual sync.

2. Locate the newest batch that was synced.
3. Verify that the reimbursement appears with the correct amount ($850 for travel in this example).

Step 3: Verify the Reimbursement
Back in RAMP:
- Refresh the Ready to Sync page — the reimbursement should disappear, indicating it has successfully synced.
- Navigate to Expenses → Reimbursements → History.
- Locate the reimbursement — it should now show as Paid and Synced to Accounting.


Why This Matters
Using AnyWare Apps to sync reimbursements:
- Eliminates manual data entry errors.
- Keeps reimbursements accurately tracked across RAMP and Sage 100.
- Saves time for finance teams, allowing them to focus on approvals and reconciliation instead of manual transfers.
This workflow ensures your reimbursements are accurately reflected in both systems, streamlining your finance operations and reducing errors.
Articles 📑
Videos ▶️

Time is money.
Book your discovery call with AnyWare Apps
Sage 300 Discovery Request
Our Solution for Your Accounting
Our integration streamlines your financial workflows by directly integrating credit card transactions, employee reimbursements, and vendor invoices into your Sage system. This seamless connection...
Eliminates manual data entry, reduces errors, and ensures your books are always accurate and up to date


















